DeutschEspanolFrancaisItalianoPortuguesArabicJapaneseKoreanSimplified Chinese




DirectoryInfoEx

Home > Products > Components > DirectoryInfoEx

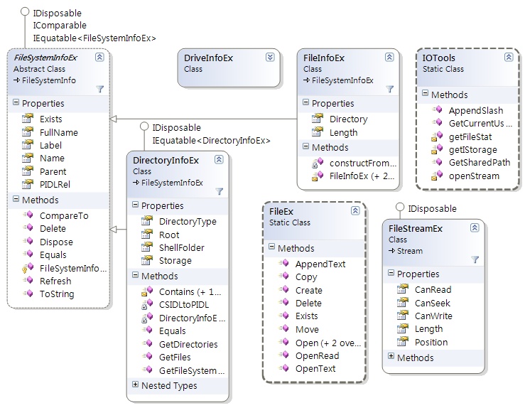
DirectoryInfoEx is a C# components (.Net 2.0) which uses IShellFolder to list special / virtual directories, it's interface is similar to System.IO.DirectoryInfo.

More Info